Solved
Access current delivery id from the workflow.
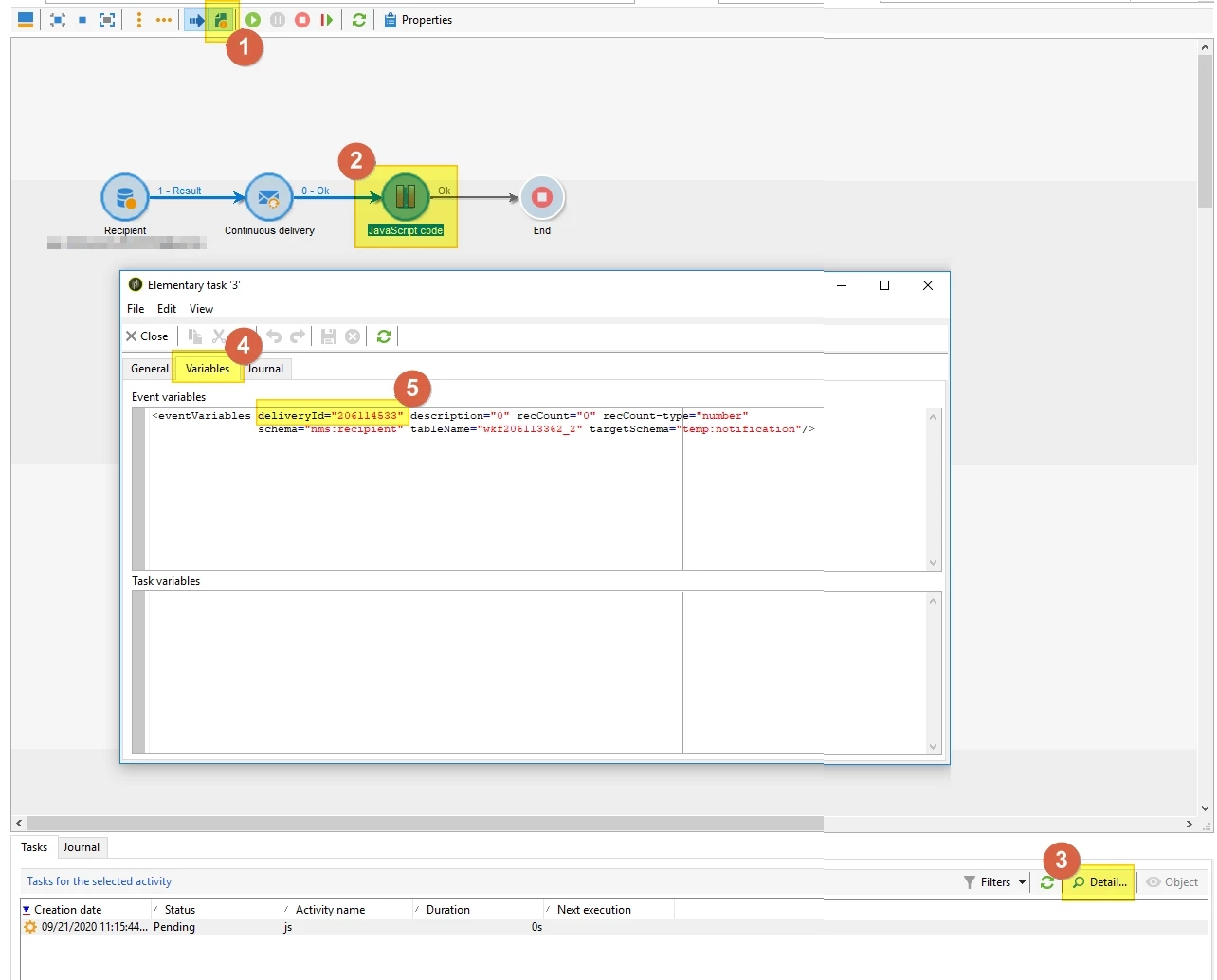
I am using a delivery in a workflow. Post the delivery has completed I require the delivery id of the delivery and store it in a custom schema. Is it possible to obtain the delivery id, once the delivery has been completed, in the current workflow.
