Activity: update data with javascript calculated field
Hi,
I'd like to use the update data activity but the content of a field should be the result of a javascript function.
Something like that:

any idea on who to do it?
thanks
Hi,
I'd like to use the update data activity but the content of a field should be the result of a javascript function.
Something like that:

any idea on who to do it?
thanks
Hi,
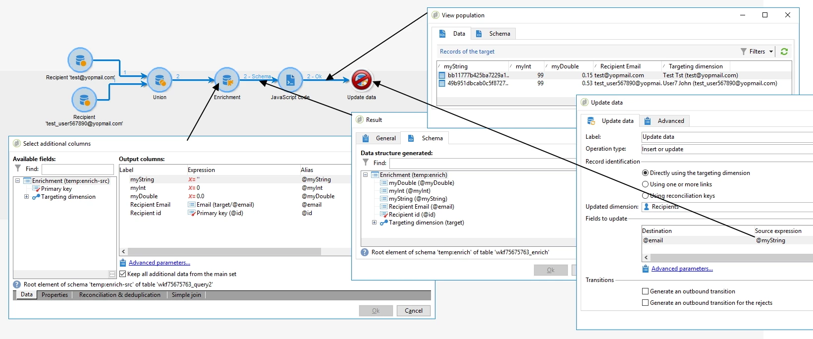
We use an Enrichment, followed by a Javascript activity to perfom JS operations on fields:

Arrows order:
1. Create an enrichment with the expression field to 0 for an int, 0.0 for a double, '' for a string
2. Start the WF and Double click on the transition arrow to display the Workflow Schema
>> for the JS code, see below
3. Check your results with Right click > display the target (Be sure to check Keep intermediate population in the WF properties)
4. Use your newly created fields in your update activity
In this example, the JS code sets @myInt to 99, @myDouble to a random value (via Math.random()) and @myString to a md5 of the recipient email. Note: each field is prefixed by i for an Int, d for a Double, s for a String and ts for a Timestamp/DateTime (see Database mapping)
// select all records from last Transition
var sql = "SELECT iId, sEmail, dMyDouble FROM " + vars.tableName; // vars.tableName is the name of the Workflow Schema
var recipients = sqlSelect("collection,@id:int,@email:string", sql); // see sqlSelect
// iterate over each row
for each(var recipient in recipients.collection){
// call your methods
var newInt = 99;
var newDouble = Math.random();
var newString = digestStrMd5(recipient.@email.toString());
// update the row
var sql = "UPDATE "+ vars.tableName + " SET iMyInt="+newInt+", dMyDouble="+newDouble+", sMyString='"+newString+"' WHERE iId="+recipient.@id.toString();
logInfo('Executing '+sql);
sqlExec(sql);
}
Enter your E-mail address. We'll send you an e-mail with instructions to reset your password.