Solved
Form preview is not working in Adobe campaign classic
Hi there,
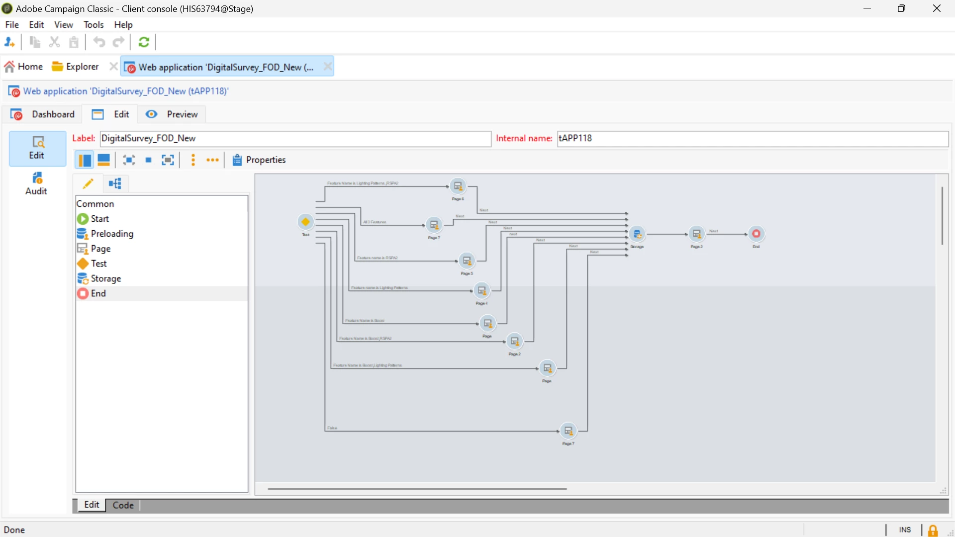
I have used test activity in my forms and based up on the feature_cd value and model value it has to render that particular form but I am getting the below error when I try to preview the form itself, Please suggest.
Test activity:

Error preview screenshot:

workflow:

Thank you in advance.