How can we calculate number of user logged for a particular Instance in AC?
Hi ,
I wanted to make a report hourly bases to calculate no of User logged in and working. Please let me know any efficient way.
Thanks,
Kapil
Hi ,
I wanted to make a report hourly bases to calculate no of User logged in and working. Please let me know any efficient way.
Thanks,
Kapil
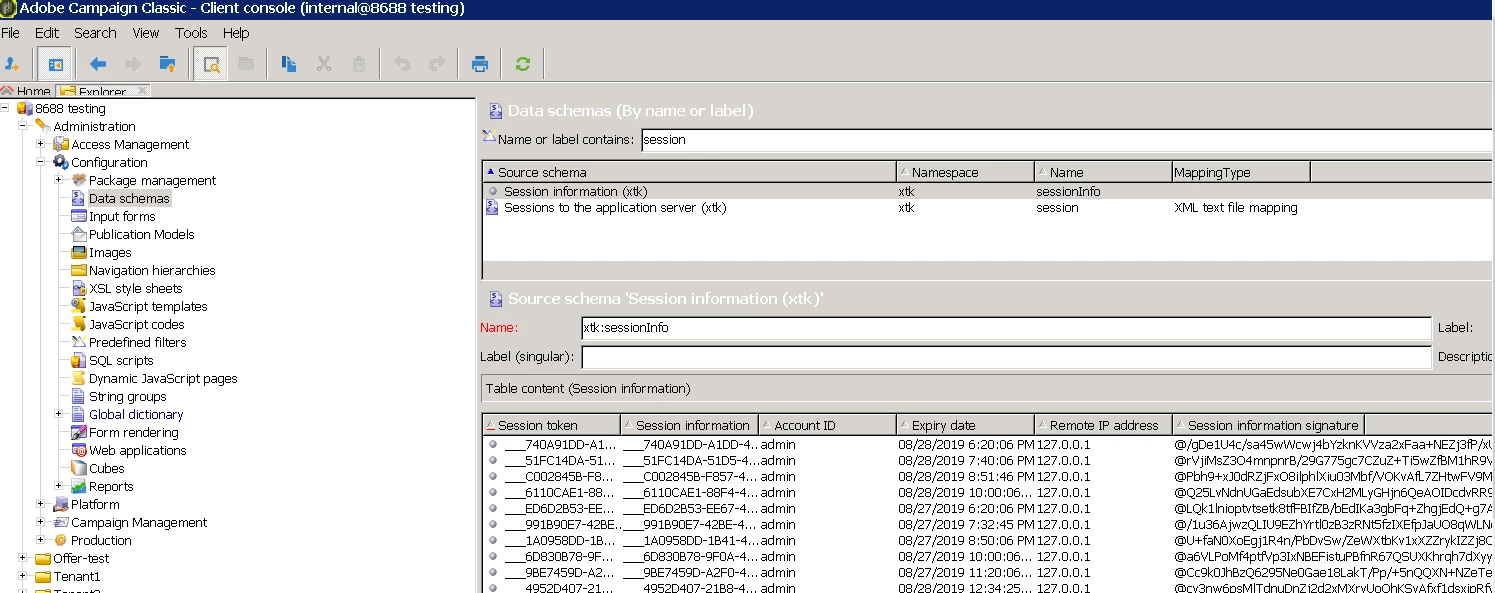
Hi Kapil,
This is from my local instance with internal login

I can see the stored session information from the schema.
My sysfilter in schema definition for xtk:sessionInfo is :

If this is the same as yours , then the alternate process can be to simply run a JS code to query the information from the database directly
var cnx = application.getConnection()
var stmt = cnx.query("select * from xtksessioninfo;")
for each(var row in stmt)
logInfo(row);
cnx.dispose();
and then manipulate the logs to extract information required and create the report
Regards,
Adhiyan
Enter your E-mail address. We'll send you an e-mail with instructions to reset your password.