Message Center logon to get session token
Hello, Thanks in advance for your help. I've been using Campaign classic for 1 year for regular email but have never used Message Center.
I would like to use message center to send a real time "Thank you" email on our website. Is this possible? (User enters email address on a form and instantly receives an email with special instructions.)
I'm following the help article but cannot create the session token or get the mc credentials to work. I also don't know when to use the rt server vs the regular campagin url. The documentation mentions using http://hostname/nl/jsp/schemawsdl.jsp?schema=nms:rtEvent for accessing the schema and other articles on this forum mention using https://hostname/nl/jsp/soaprouter.jsp.
The documentation link I'm using is here: https://docs.adobe.com/content/help/en/campaign-classic/using/transactional-messaging/introduction/event-description.html
Also using this link: https://docs.adobe.com/content/help/en/campaign-classic/using/configuring-campaign-classic/api/web-service-calls.html
I believe I've followed all steps but still having trouble with.
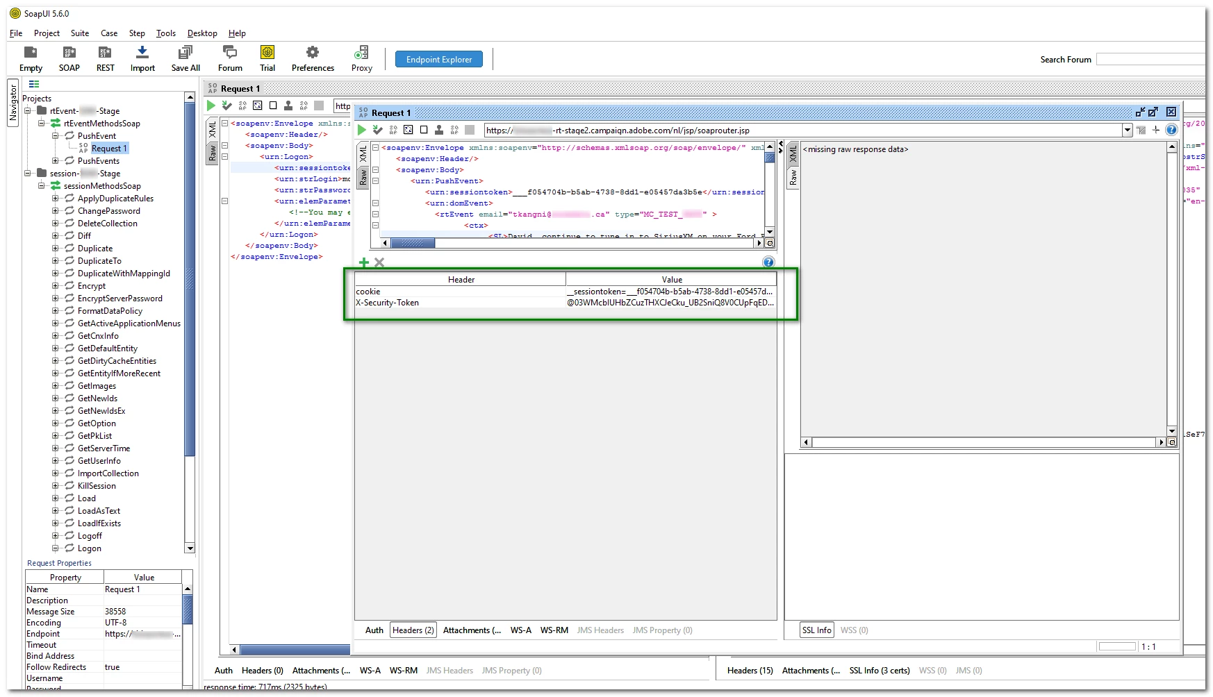
1: "To retrieve the session token, perform a logon SOAP call, then a get token followed by a logoff."
Q: Is there a sample or snipper for how to login and actually retrieve the token?
2: Using Wizdler or SOAPUI, I can POST using my ACC credentials instead of the MC/xxxx password provided by support. (They provided mc creds and tracking creds and neither worked here.)
Q: How can I use this in HTML on my website (already whitelisted)? Is there a sample code for reaching the ACC API from another website form?

