Can not see AEM type external account after locally installing Campaign 6.1
Hi Team,
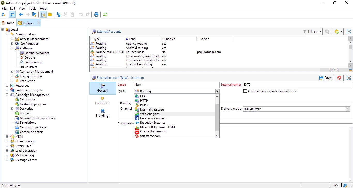
I have installed Adobe campaign 6.1 and Postgres DB and also imported AEM integration package but still unable to AEM type external account in client console.
Also, i observed SFTP account type missing. Although I am able to see "AEMserver" user in administration operator.
Please advise as I need this for AEM integration.
External accounts that are now visible:

Confirmation that AEM integration package has been installed.

