Computed Attachment to Delivery
Hello Dear Community.
I am currently struggle with adding attachment to delivery.
In 99% i thought i have achieved this one .
In first run when i run query file is computed properly with current data from query.
Problem starts when i change data in query and re-run it, i still receive file from the first run.
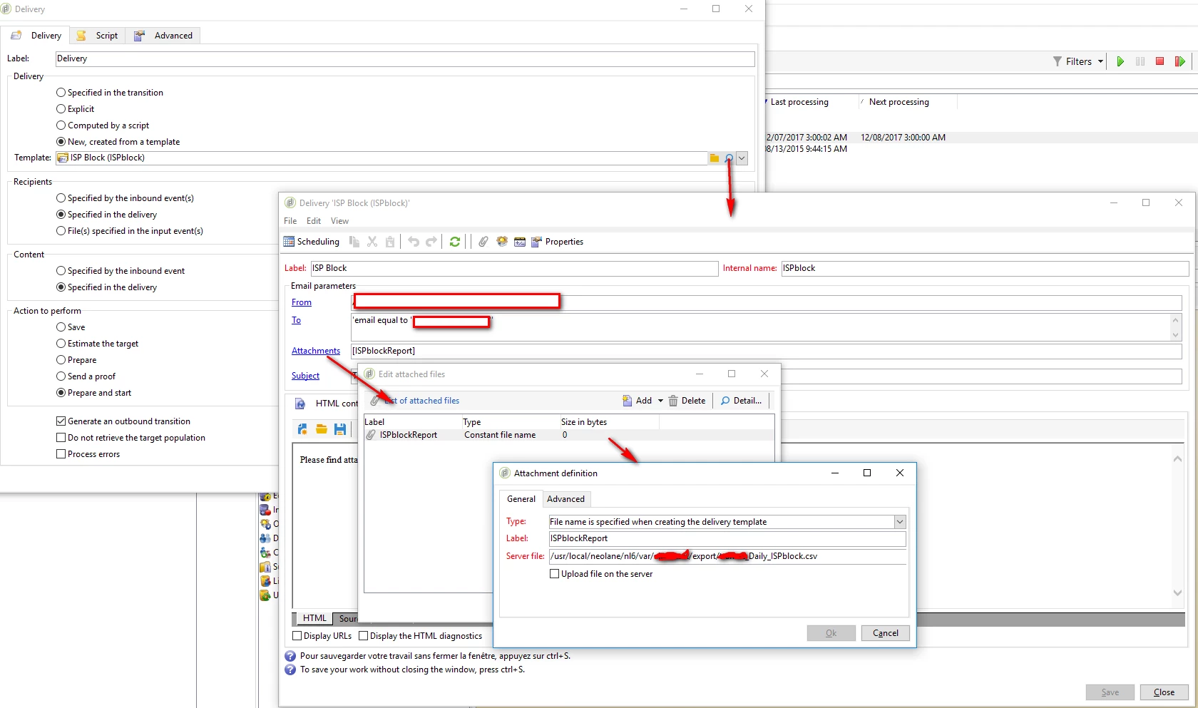
Data is saved on neo-lane partition and on SFTP.
I thought that maybe somehow flow or delivery is still picking up file from first run, so i added statement in workflow to delete each time computed file from neo-lane partion, but it still send on each run old data.
Data on SFTP is saved properly and each time have different result ( depends on what i change).
Data send in attachment is always same.
It looks like file is kipped somewhere in cache ? but in direction where it is saved during flow data is on each run deleted.
If i didn't wrote it clearly, please ask me for more questions.

