Issue with a technical workflow for the message center.
Hello everyone,
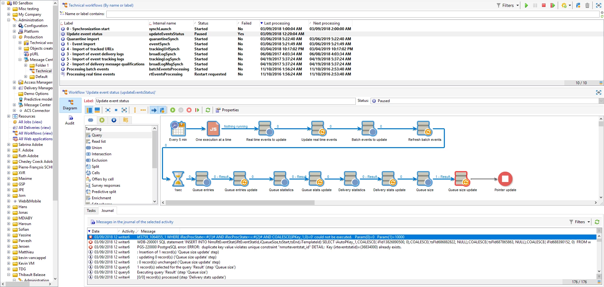
I come to you because i have an issue with a technical workflow (Update event status) in the message center for transactional messaging.
Here is my issue, I already send an e-mail for restarting that workflow on the support but there is a problem with the data update (which I never use in the past, I'm pretty new to Adobe Campaign)


Here is the data update windows if needed.
I didn't change anything in that.

I think I understand what's the error but I don't know how to execute it, scared to do a mistake.
Thanks for your help.
Working on Adobe Campaign v7 on Windows 10.
Tell me if you need more details about this situation.
Thibault