Solved
workflow
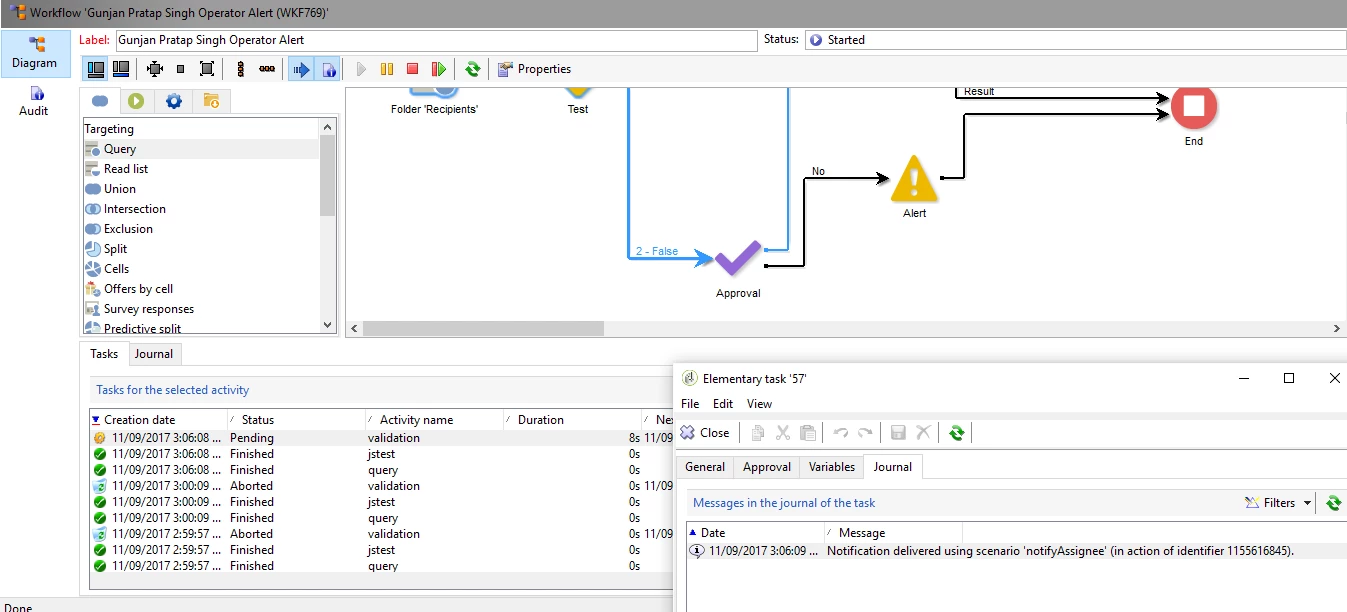
So i need to create a workflow like this.

However, I am not getting any workflow ( ---Result--> ) option after "list update". What can be the possible reasons.
So i need to create a workflow like this.

However, I am not getting any workflow ( ---Result--> ) option after "list update". What can be the possible reasons.
Hi Gunjan,
You need to enable the highlighted option inside the List update activity

Regards,
Vipul
Enter your E-mail address. We'll send you an e-mail with instructions to reset your password.