Stage settings when creating New proof version | Community
Skip to main content
New Participant
June 2, 2025
Solved

Stage settings when creating New proof version

  • June 2, 2025
  • 3 replies
  • 297 views

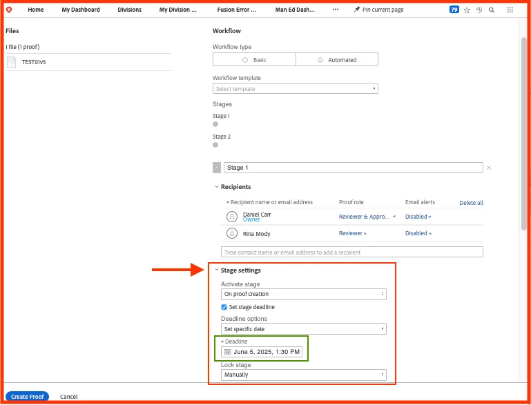
Hello folks! Can the Stage settings options be displayed, when creating New proof version, by default instead of having to click > to display?
Users want to be able to see the Deadline options dates easily.
These dates are not integrated with the Workfront project deadline.

Please see pics.

Best answer by KellieGardner

There is no way to customize the interface of Proof in Workfront. 

3 replies

kautuk_sahni
Employee
July 29, 2025

@dcarr Just checking in — were you able to resolve your issue?
We’d love to hear how things worked out. If the suggestions above helped, marking a response as correct can guide others with similar questions. And if you found another solution, feel free to share it — your insights could really benefit the community. Thanks again for being part of the conversation!

Kautuk Sahni
kautuk_sahni
Employee
July 29, 2025

@dcarr Just checking in — were you able to resolve your issue?
We’d love to hear how things worked out. If the suggestions above helped, marking a response as correct can guide others with similar questions. And if you found another solution, feel free to share it — your insights could really benefit the community. Thanks again for being part of the conversation!

Kautuk Sahni
KellieGardner
KellieGardnerAccepted solution
New Participant
June 12, 2025

There is no way to customize the interface of Proof in Workfront.