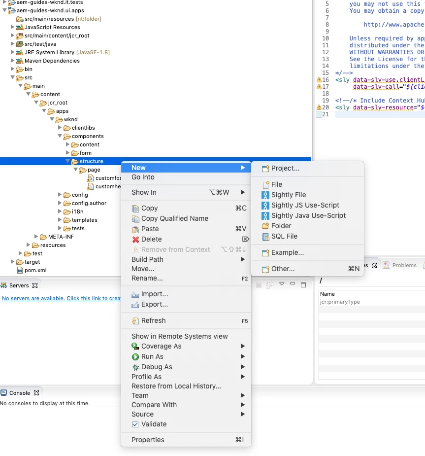
Adding a node (component) via Eclipse
Hi, I'm following the WKND tutorial. On part 2, when adding a header component form Eclipse, I don't have an option to add a new node (right-click > new). Can anyone help here? Additional question, can I use Brackets or VS Code IDEs for this kind of tasks? Thanks.


