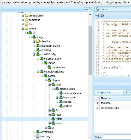
AEM 6.3 Touch UI: Is image editing like crop and rotate available for multiple images?
I want to crop or rotate an image of my component. The component I have is having more than one image and different images are shown based on different scenarios.
How can I provide crop and rotate functionality for individual images in touch UI authoring?
My classic UI dialog looks like below -

Now I'm trying to create equivalent in touch UI.
Thanks in advance.
