Hide components from authors in Touch UI
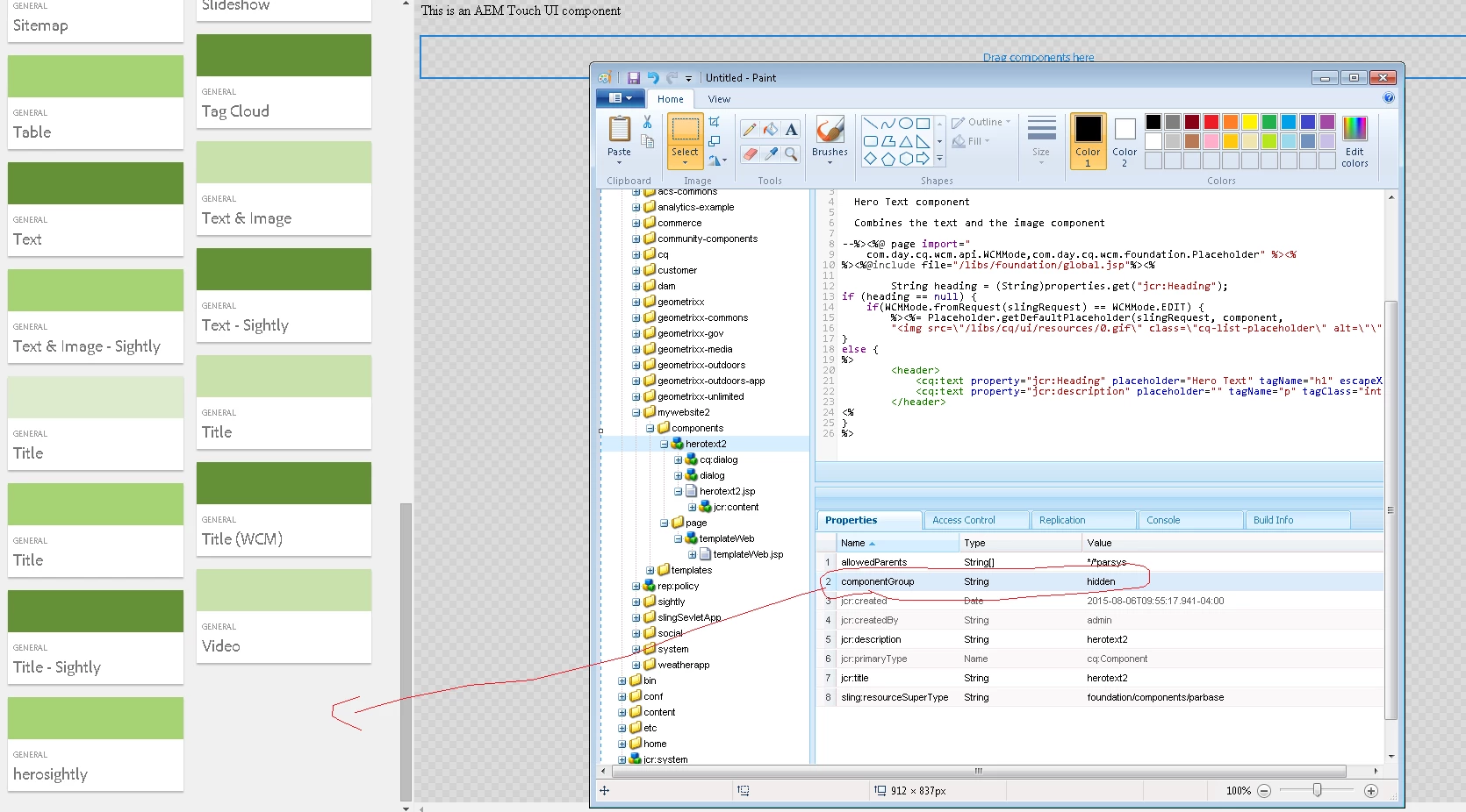
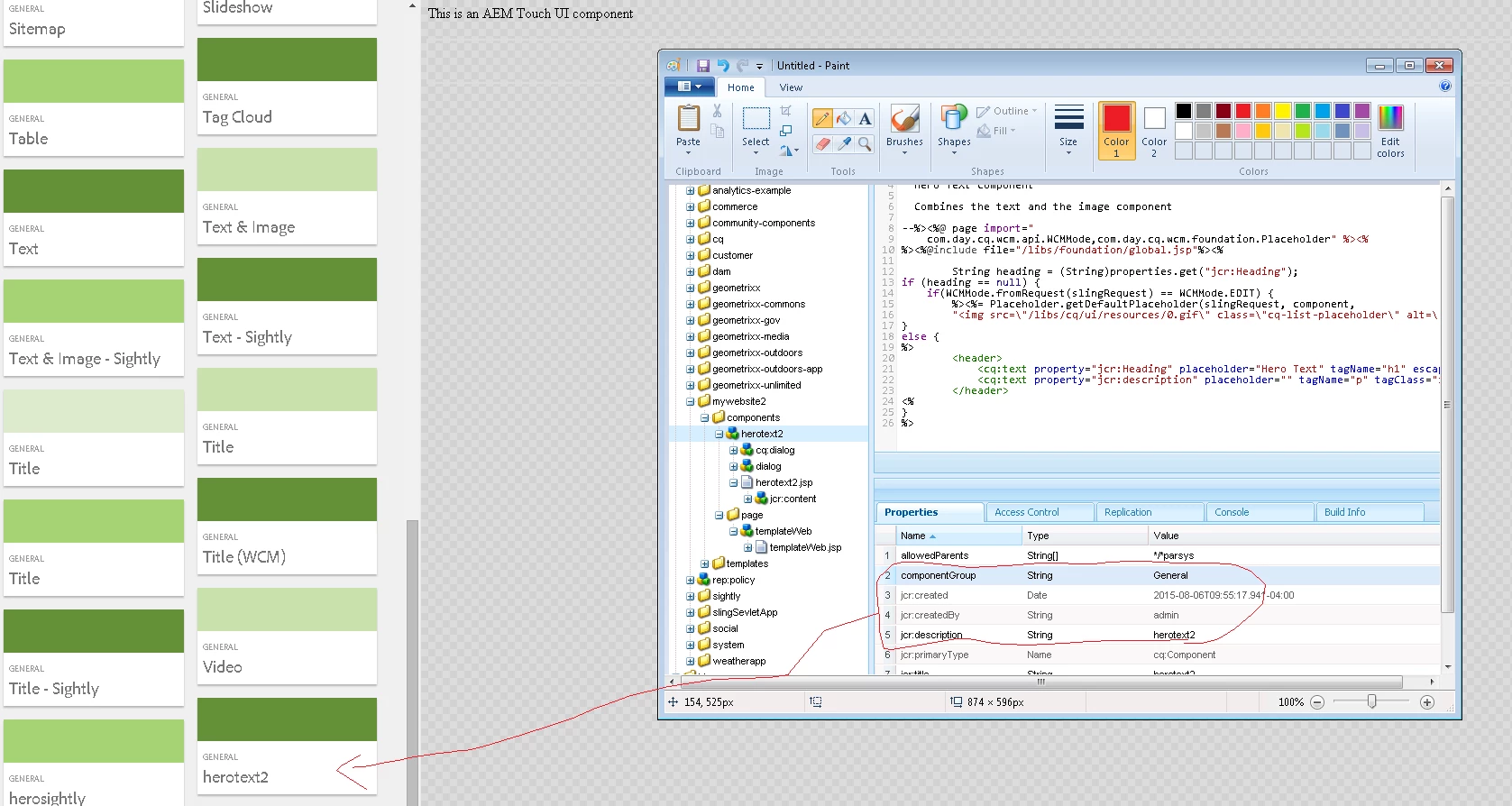
In classic ui I was able to set a componentGroup to .hidden and authors would not see the component. In touch ui I am not seeing the same behavior although it is suggested elsewhere that it should work the same way. Am I wrong about this? Here is an example of one such component that is hidden in classic ui but not in touch ui:
<?xml version="1.0" encoding="UTF-8"?> <jcr:root xmlns:sling="http://sling.apache.org/jcr/sling/1.0" xmlns:cq="http://www.day.com/jcr/cq/1.0" xmlns:jcr="http://www.jcp.org/jcr/1.0" cq:lastReplicated="{Date}2015-04-12T21:52:28.964-07:00" cq:lastReplicatedBy="admin" cq:lastReplicationAction="Activate" jcr:description="Component to allow selecting of a color scheme" jcr:mixinTypes="[cq:ReplicationStatus]" jcr:primaryType="cq:Component" jcr:title="Site Color Scheme" sling:resourceSuperType="foundation/components/parbase" allowedParents="*/parsys" componentGroup=".hidden"/>