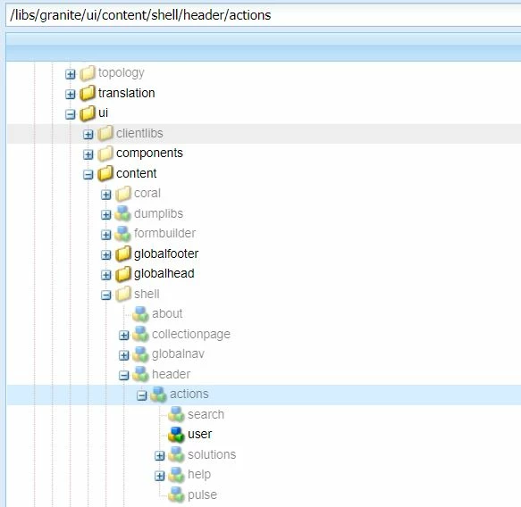
Sling:orderBefore any other alternative to fix the order of overlayed customisation comsole button
I have read about sling:orderbefore ..bt i have to make the order of /apps/granite/ui/content/shell/header/actions/newbutton
before and after already existing button bt here name jcr property is not there for any one how I can arrange the order as per my choice .Please let me know

