Unable to see style system option on first container component
Hi,
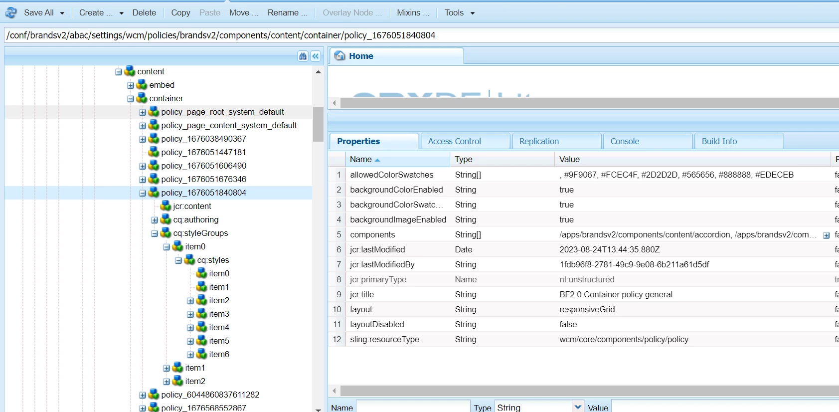
I have a container component
When I add a container on the page, it doesn't have the style system options visible. When I add another one, the new one has them. But not the first one.


The classes are adding if I choose any style on the second container.
If I rename container with container-1 style system option is showing on container1.




