S3 connector for DELL EMC | Community
Skip to main content
New Participant
May 4, 2023
Solved

S3 connector for DELL EMC

  • May 4, 2023
  • 6 replies
  • 1463 views

We have on-premise AEM 6.5 running on JBoss EAP which currently uses NAS for storing files. For a newer AEM installation being planned, the customer wants to use Dell EMC 's S3 storage service. Can AEM use the Amazon S3 connector to save data in this storage service?

This post is no longer active and is closed to new replies. Need help? Start a new post to ask your question.
Best answer by workflowuser

Exactly, you can write custom code to store the generated pdf in s3 

to start I would suggest storing a sample  pdf in s3 using Java code

if that is working, convert that code into custom workflow component and use it in your process

 

6 replies

workflowuserAccepted solution
Employee
May 8, 2023

Exactly, you can write custom code to store the generated pdf in s3 

to start I would suggest storing a sample  pdf in s3 using Java code

if that is working, convert that code into custom workflow component and use it in your process

 

just-nashAuthor
New Participant
May 8, 2023

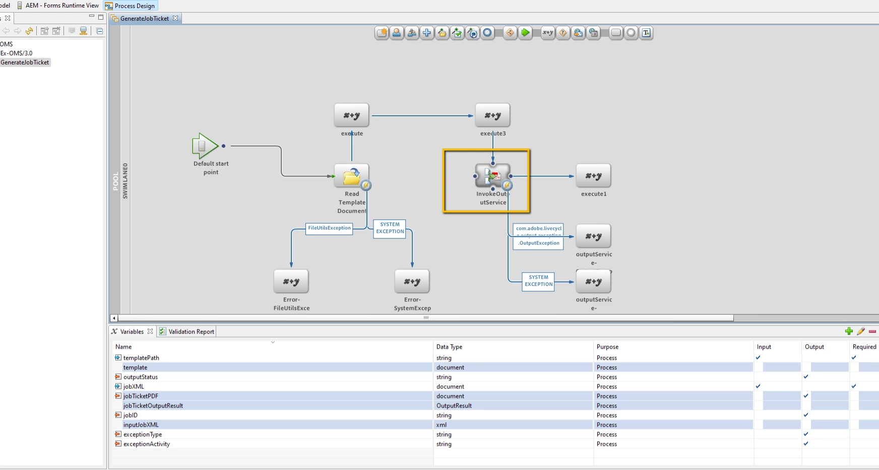
Sharing the screenshot of the Job Ticket process that is deployed. Are you telling that the output PDF file which will be generated can be saved onto a S3 bucket? The process execution will use GDS during runtime. However can it programmed to use alternate location to save output files?

Employee
May 8, 2023

for the first question about GDS pointing to S3, we have not tested that scenario so it's uncharted territory. You can store the generated PDF per your requirements and return that URL to the calling application.

just-nashAuthor
New Participant
May 8, 2023

Let me re-phrase the question with a little background context

 

As per Adobe documentation, GDS stores temporary files or long-lived documents that are generated during execution of AEM Forms processes. We have this job ticket generation process which is called by an application. This app provides the Job ticket template path as well as XML containing metadata about a print order. The process takes these two to generate a print job ticket pdf. The URL is then returned to the calling application. The URL looks like this: http://aem1.ute.fedex.com:8080/DocumentManager/docm1668595707251/470a1a298eac94bfca04b0091a47387b?type=YXBwbGljYXRpb24vcGRm. It is evident that the DocumentManager (specified in the URL) provides access to the pdf file that was saved within folder docm1668595707251 which is on GDS.

 

Question:

  1. Can GDS point to a S3?
  2. If answer to above question 1 is a no, then can the current process which generates the job ticket be updated to generate the PDF directly on S3?
just-nashAuthor
New Participant
May 4, 2023

Thanks for your reply. I was not referring to Content Managers. I am talking about storing binary data in S3 buckets. Here is the link https://experienceleague.adobe.com/docs/experience-manager-65/deploying/deploying/data-store-config.html?lang=en#data-store-configurations

 

Requirement is to have the GDS (Global Document Storage) on S3 instead on NAS and that S3 is on Dell EMC appliance. Hope this makes sense.

Pulkit_Jain_
Employee
May 4, 2023